Instance Verification Kit (IVK)
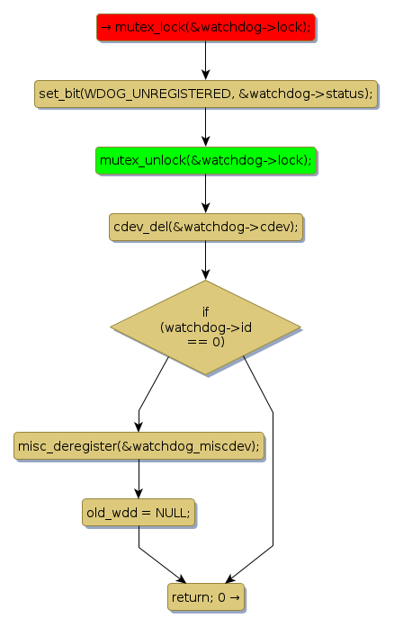
mutex lock @ [13918+28+/linux-3.19-rc1/drivers/watchdog/watchdog_dev.c]
Instance Signature: lock
|
The Matching Pair Graph:
|
|
Function Name
|
Control Flow Graph (CFG)
|
Events Flow Graph (EFG)
|
Source Correspondence
|
|
watchdog_dev_unregister
|
|
|
[13857+23+/linux-3.19-rc1/drivers/watchdog/watchdog_dev.c]
|